项目介绍
Gin-vue-admin是一个基于vue和gin开发的全栈前后端分离的开发基础平台,旨在快速搭建中小型项目。拥有jwt鉴权,动态路由,动态菜单,casbin鉴权,表单生成器,代码生成器等功能,提供了多种示例文件,让大家把更多时间专注在业务开发上。

技术选型
-
前端:使用Vue框架结合Element UI构建基础页面,提供友好的用户界面。 -
后端:采用Gin框架快速搭建RESTful风格的API接口,提高开发效率。 -
数据库:支持MySQL(5.7及以上版本),使用gorm进行ORM操作,简化数据库操作。 -
缓存:使用Redis存储活跃用户的JWT令牌,实现多点登录限制。 -
API文档:通过Swagger自动生成API文档,便于前后端联调。
主要功能
-
-
权限管理:基于jwt和casbin实现细粒度的权限控制。 -
文件上传下载:支持多种云存储平台的文件上传操作,如七牛云、阿里云、腾讯云。 -
分页封装:前端使用mixins封装分页功能,简化分页操作。 -
用户与角色管理:系统管理员可分配用户角色和角色权限,实现灵活的权限管理。 -
动态菜单:根据用户角色动态生成菜单,实现不同角色不同菜单的展示。 -
API管理:不同用户可调用的API接口权限不同,增强系统的安全性。
-
-
配置管理:支持在线修改配置文件,提高系统的灵活性。
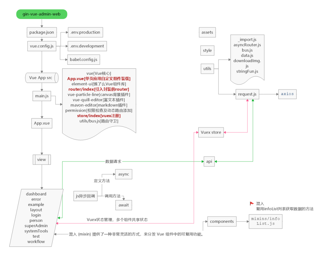
系统架构图

目录结构
├── server
├── api (api层)
│ └── v1 (v1版本接口)
├── config (配置包)
├── core (核心文件)
├── docs (swagger文档目录)
├── global (全局对象)
├── initialize (初始化)
│ └── internal (初始化内部函数)
├── middleware (中间件层)
├── model (模型层)
│ ├── request (入参结构体)
│ └── response (出参结构体)
├── packfile (静态文件打包)
├── resource (静态资源文件夹)
│ ├── excel (excel导入导出默认路径)
│ ├── page (表单生成器)
│ └── template (模板)
├── router (路由层)
├── service (service层)
├── source (source层)
└── utils (工具包)
├── timer (定时器接口封装)
└── upload (oss接口封装)
web
├── babel.config.js
├── Dockerfile
├── favicon.ico
├── index.html -- 主页面
├── limit.js -- 助手代码
├── package.json -- 包管理器代码
├── src -- 源代码
│ ├── api -- api 组
│ ├── App.vue -- 主页面
│ ├── assets -- 静态资源
│ ├── components -- 全局组件
│ ├── core -- gva 组件包
│ │ ├── config.js -- gva网站配置文件
│ │ ├── gin-vue-admin.js -- 注册欢迎文件
│ │ └── global.js -- 统一导入文件
│ ├── directive -- v-auth 注册文件
│ ├── main.js -- 主文件
│ ├── permission.js -- 路由中间件
│ ├── pinia -- pinia 状态管理器,取代vuex
│ │ ├── index.js -- 入口文件
│ │ └── modules -- modules
│ │ ├── dictionary.js
│ │ ├── router.js
│ │ └── user.js
│ ├── router -- 路由声明文件
│ │ └── index.js
│ ├── style -- 全局样式
│ │ ├── base.scss
│ │ ├── basics.scss
│ │ ├── element_visiable.scss -- 此处可以全局覆盖 element-plus 样式
│ │ ├── iconfont.css -- 顶部几个icon的样式文件
│ │ ├── main.scss
│ │ ├── mobile.scss
│ │ └── newLogin.scss
│ ├── utils -- 方法包库
│ │ ├── asyncRouter.js -- 动态路由相关
│ │ ├── btnAuth.js -- 动态权限按钮相关
│ │ ├── bus.js -- 全局mitt声明文件
│ │ ├── date.js -- 日期相关
│ │ ├── dictionary.js -- 获取字典方法
│ │ ├── downloadImg.js -- 下载图片方法
│ │ ├── format.js -- 格式整理相关
│ │ ├── image.js -- 图片相关方法
│ │ ├── page.js -- 设置页面标题
│ │ ├── request.js -- 请求
│ │ └── stringFun.js -- 字符串文件
| ├── view -- 主要view代码
| | ├── about -- 关于我们
| | ├── dashboard -- 面板
| | ├── error -- 错误
| | ├── example --上传案例
| | ├── iconList -- icon列表
| | ├── init -- 初始化数据
| | | ├── index -- 新版本
| | | ├── init -- 旧版本
| | ├── layout -- layout约束页面
| | | ├── aside
| | | ├── bottomInfo -- bottomInfo
| | | ├── screenfull -- 全屏设置
| | | ├── setting -- 系统设置
| | | └── index.vue -- base 约束
| | ├── login --登录
| | ├── person --个人中心
| | ├── superAdmin -- 超级管理员操作
| | ├── system -- 系统检测页面
| | ├── systemTools -- 系统配置相关页面
| | └── routerHolder.vue -- page 入口页面
├── vite.config.js -- vite 配置文件
└── yarn.lock
在线演示
-
在线预览: http://demo.gin-vue-admin.com -
测试用户名:admin,测试密码:123456

版权声明:
1、本网站名称:帝企吧
2、本站永久网址:https://www.diqiba.com
3、本网站的文章部分内容可能来源于网络及作者投稿,仅供大家学习与参考,如有侵权,请联系站长进行删除处理。
4、本站一切资源不代表本站立场,并不代表本站赞同其观点和对其真实性负责。
5、本站一律禁止以任何方式发布或转载任何违法的相关信息,访客发现请向站长举报。
6、本站资源大多存储在云盘,如发现链接失效,请联系我们我们会第一时间更新。
7、本站所有资源来源于互联网,仅用于学习及参考使用,切勿用于商业用途,如产生法律纠纷本站概不负责! 8、资源除标明原创外均来自网络转载,版权归原作者所有,若侵犯到您权益请联系我们删除,我们将及时处理! 9、若您需使用非免费的软件或服务,请购买正版授权并合法使用!
1、本网站名称:帝企吧
2、本站永久网址:https://www.diqiba.com
3、本网站的文章部分内容可能来源于网络及作者投稿,仅供大家学习与参考,如有侵权,请联系站长进行删除处理。
4、本站一切资源不代表本站立场,并不代表本站赞同其观点和对其真实性负责。
5、本站一律禁止以任何方式发布或转载任何违法的相关信息,访客发现请向站长举报。
6、本站资源大多存储在云盘,如发现链接失效,请联系我们我们会第一时间更新。
7、本站所有资源来源于互联网,仅用于学习及参考使用,切勿用于商业用途,如产生法律纠纷本站概不负责! 8、资源除标明原创外均来自网络转载,版权归原作者所有,若侵犯到您权益请联系我们删除,我们将及时处理! 9、若您需使用非免费的软件或服务,请购买正版授权并合法使用!

评论(0)